作者:EricZheng95 目录 一、核心认知:OpenClaw是什么&为何值得用 二、新手学习与使
作者:CSDN博客 今天就给大家带来一篇保姆级教程:手把手教你将云上部署的OpenClaw接
作者:beyond阿亮 OpenClaw快速接入QQ教程 OpenClaw是一个强大的开源AI Agent,支持
作者:CSDN博客 OpenClaw是什么?怎么部署?本文将用通俗易懂的语言介绍OpenClaw是什
作者:CSDN博客 OpenClaw是什么?2026年怎么安装OpenClaw?腾讯云OpenClaw部署及百炼C
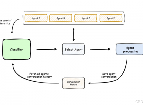
作者:CSDN博客 [hr]参考资料 LangGraph 官方文档LangGraph GitHubLangGraph 示例 原文地址:https://blog.csdn.net/yunyi_chi/article/details/158039668 ...
安装 Ollama https://ollama.com/download 目前ollama只支持macOS和Linux, Windows平台。ollama。 要运行Llama2,只需在终端中执行命令 ollama run llama2 。执行 ...
今日
0昨日
4帖子
1046会员
1816
|
LangChain |
172 | |
|
向量数据库 |
78 |
一文全面了解向量数据库 ... 2026-4-28 07:26 米落枫
|
|
课程库 |
3 |
Dify零基础大模型开发实战 ... 2025-5-12 00:57 admin
|
|
大模型AI |
30 |
linux docker安装 2025-9-21 00:58 admin
|
|
LangGraph智能体 |
159 | |
|
Coze&Dify智能体 |
244 |
一文搞清楚!什么是AI Agent(智 ... 2026-5-3 07:06 米落枫
|
|
OpenClaw |
343 | |

提供最新 Discuz! 产品新闻、软件下载与技术交流